AI Assistant
Claude Assistant

Claude Assistant Node

The Claude Assistant Node allows you to interact with the AI assistant, connect your favorite tools, and receive relevant responses from the provided information. Claude is a highly capable language model trained to assist with a wide range of tasks, including writing, analysis, question answering, coding, and more.

Claude Assistant Node

Node Inputs

The Claude Assistant Node accepts the following inputs:

1. API Key

This is the API key required to authenticate and access the Claude AI model. You can obtain the API key by signing up for an account on the Anthropic website (opens in a new tab).

Claude Assistant Node Inputs

2. Instructions

This input allows you to provide detailed instructions or guidelines for the AI assistant. You can use this field to set the goal or purpose of the assistant, as well as any specific guidelines for tool or function usage.

For Example: You could instruct the assistant to act as a technical writer or a coding tutor.

Claude Assistant Node Inputs

3. User Prompt

This is the actual prompt or query that you want to send to the AI assistant. This input represents the incoming message from the user or client.

For Example: We can pass in the user's query like "Can you help me write a summary of the given text?" or "Can you generate a code snippet for the given problem statement?". If we wish to set the prompt dynamically, we can simply pass in the user's query/body as an input.

Request.body.prompt;

4. Max Tokens

This input specifies the maximum number of tokens the AI assistant can use in its response. The default value is 1024 tokens.

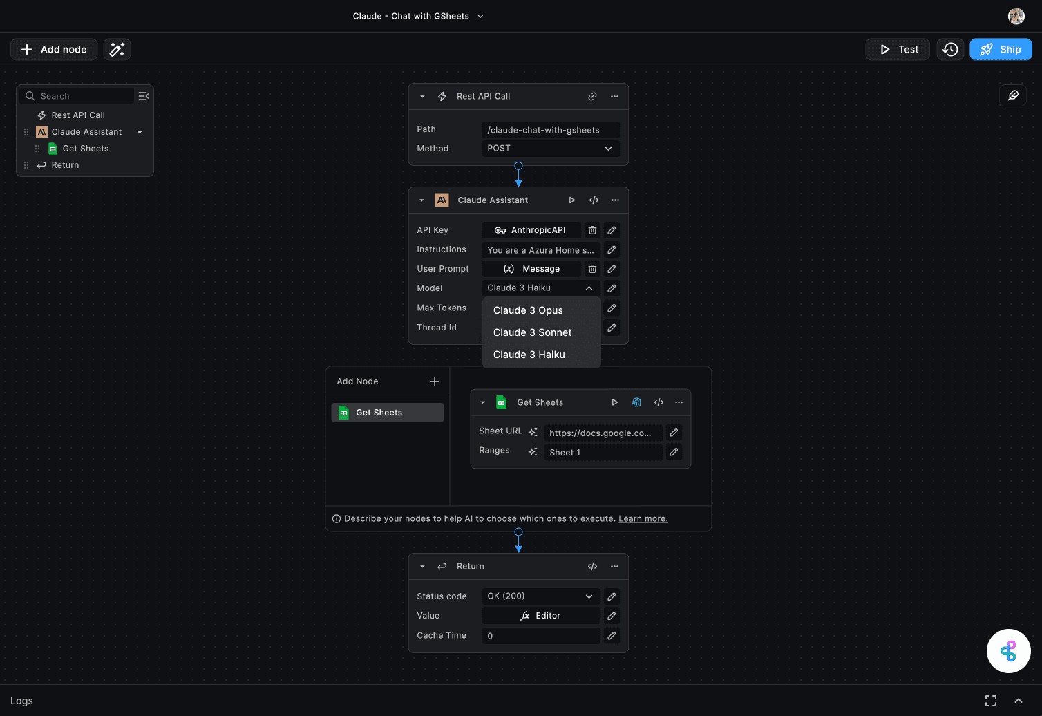
5. Model

This input allows you to select the specific Claude model you want to use. The available options are:

  • Claude 3 Opus
  • Claude 3 Sonnet
  • Claude 3 Haiku
Claude Assistant Node Inputs

6. Thread ID

This optional input allows you to save and share the context of the conversation using a thread ID. The thread ID can be any unique identifier, such as a UUID or a custom string. The chat history belonging to a specific thread ID is retrieved and continued in subsequent interactions. This feature is useful for maintaining context and continuity in multi-turn conversations.

Sample Thread ID: 123e4567-e89b-12d3-a456-426614174000

If no thread ID is provided, a new conversation thread is started and a new thread ID is generated automatically. This Thread ID is also returned as an output of the Claude Assistant node for reference. You can make your client applications store and reuse this thread ID for future interactions.

Claude Assistant Node Inputs

Adding Nodes to Claude Assistant

The Claude Assistant Node allows you to integrate additional functionality by adding other script nodes, enabling the AI assistant to automatically choose and execute the appropriate node based on the user's input. This feature enhances the capabilities of the assistant, making it more versatile and powerful.

  1. Open the Node Library: Click on the "Add Node" button inside the Claude Assistant interface to open the Node Library.

  2. Choose or Create a Node: In the Node Library, you can select an existing node from the available options, paste the code for a node, or create a custom node using the AI-assisted node creation feature.

  3. Update Instructions: After adding a node, the pop-up modal asks you to update the node details. The assistant uses the node name and description to determine when to invoke a specific node, so ensure that your instructions clearly describe the scenarios or prompts that should trigger the execution of each node.

  4. Enable Auto-Fill for Node Inputs: Some node inputs can be automatically populated by the Claude Assistant based on the user's prompt or context. To enable this feature, click on the star icon next to the node input field and describe the input name and the information that should be used to auto-fill the value.

Claude Assistant Node Inputs

Node Outputs

The Claude Assistant Node returns the following outputs:

1. Response

This output provides the response generated by the Claude AI model based on the user prompt and instructions provided. The response can include text, code snippets, summaries, answers, or any other relevant information based on the context of the conversation.

2. Thread ID

This output returns the thread ID associated with the conversation. If a new thread was started, a new thread ID is generated and returned. If a thread ID was provided as an input, the same thread ID is returned for reference.

3. Chat History

This output includes the chat history of the conversation, including the user prompt, AI response, and any other relevant information. The chat history is useful for tracking the conversation flow and context over multiple interactions.

4. Data

This output contains the raw data received from the Anthropic API. It includes the model used, the prompt, the response, and other metadata related to the conversation. This data can be useful for debugging or further analysis of the AI assistant's behavior.

5. Error

In case of any errors during the interaction with the Claude AI model, this output provides details about the error, including the error message and code. This can help you troubleshoot and resolve any issues that may arise during the conversation.

Claude Assistant Node Outputs

Use Cases

The Claude Assistant Node can be used in a variety of scenarios to enhance your workflows and automate tasks that require natural language processing or AI capabilities, or when you need AI to interact with various other tools and services. Here are some common use cases:

  • Chatbots and Conversational Interfaces: Integrate Claude into your chatbot or conversational interface to provide intelligent and natural language responses to user queries. Easily connect with various chat nodes like Slack, Discord, Telegram, Email, or even WhatsApp.

  • Analysis and Research: Utilize Claude's analytical capabilities to perform in-depth research, analyze data, or generate insights and recommendations. BuildShip offers 50+ integrations to connect with various data sources and tools like Google Sheets, Airtable, and more.

  • Coding Assistance: Employ Claude as a coding tutor or assistant, helping developers with code explanations, debugging, or even generating code snippets.

Need Help?

  • 💬
    Join BuildShip Community

    An active and large community of no-code / low-code builders. Ask questions, share feedback, showcase your project and connect with other BuildShip enthusiasts.

  • 🙋
    Hire a BuildShip Expert

    Need personalized help to build your product fast? Browse and hire from a range of independent freelancers, agencies and builders - all well versed with BuildShip.

  • 🛟
    Send a Support Request

    Got a specific question on your workflows / project or want to report a bug? Send a us a request using the "Support" button directly from your BuildShip Dashboard.

  • ⭐️
    Feature Request

    Something missing in BuildShip for you? Share on the #FeatureRequest channel on Discord. Also browse and cast your votes on other feature requests.