Skip Nodes
The "Skip Nodes" feature is designed to allow users to bypass the execution of specific nodes within their workflows during workflow testing and deployment.
Why Use Skip Nodes?
When dealing with nodes like the OpenAI Chat node or others that involve frequent API requests, repetitive testing can be costly. The Skip Node feature allows users to exclude the execution of specific nodes during both workflow testing and deployment.
The Skip Node preserves the output of the node from the previous node testing and re-uses it for all subsequent executions.
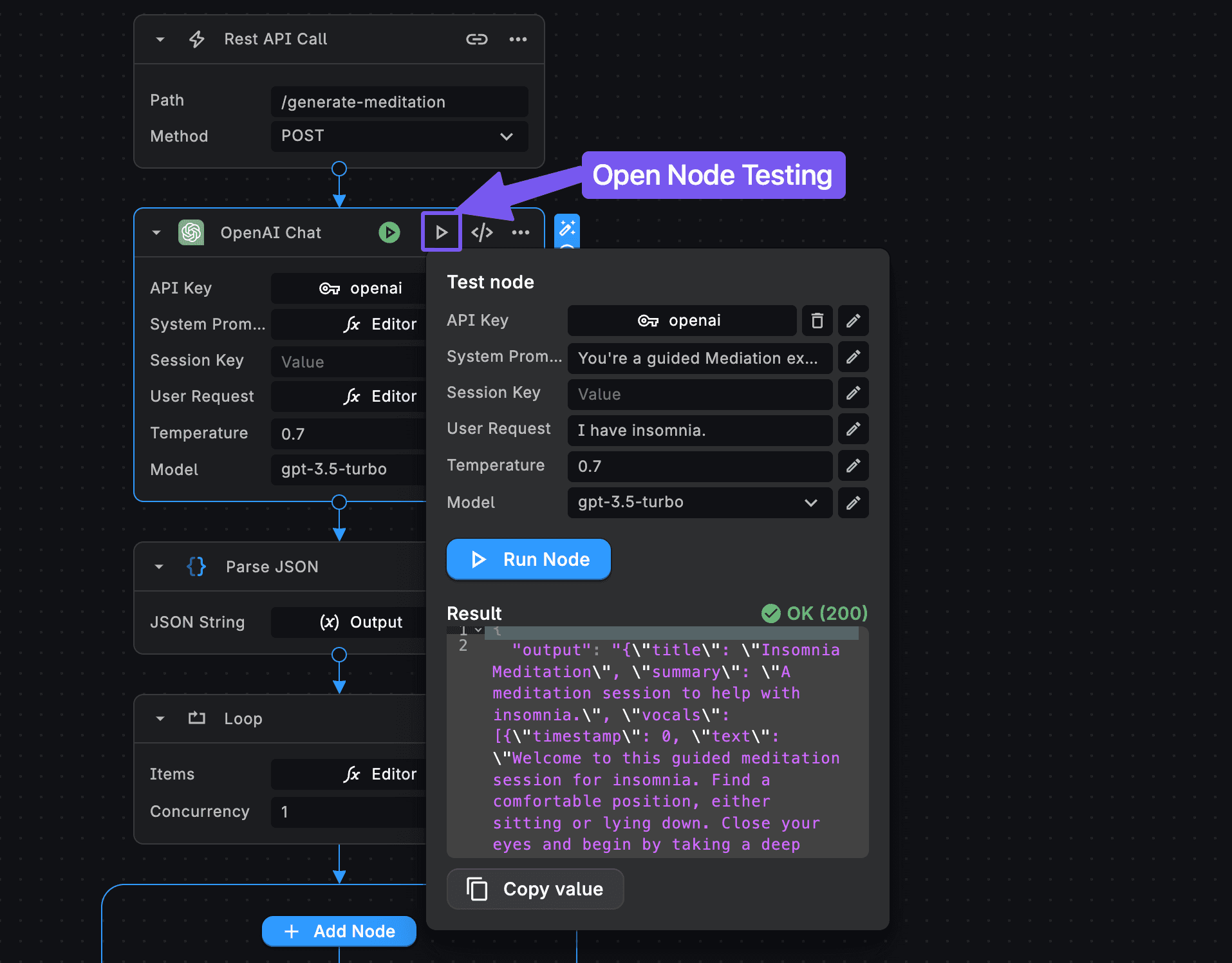
How Skip Node Works
Skip Node Operation
-
To skip the execution of a particular node, access the node menu.
-
Click on the Skip Node option to enable the feature. If you have initially performed the node testing (via the Play Button (▹) on the node), the node will be marked with a Skip icon.
Testing Data Input

-
If the node hasn't been tested before and you wish to skip it, clicking the "Skip Node" button will prompt the node testing menu.
-
Input your testing data within this menu and run the test. The output generated from this testing will be stored for future workflow execution.
After successful testing, the node can be skipped, utilizing the stored output for subsequent workflow runs.
Unskipping a Node
If you wish to reintroduce the skipped nodes into live workflow execution, access the node menu again and click on "Unskip".

Using the Skip Nodes feature ensures smoother development cycles by allowing selective node execution control, optimizing workflows during testing, and preserving tested node outputs for subsequent runs.
Need Help?
- 💬Join BuildShip Community
An active and large community of no-code / low-code builders. Ask questions, share feedback, showcase your project and connect with other BuildShip enthusiasts.
- 🙋Hire a BuildShip Expert
Need personalized help to build your product fast? Browse and hire from a range of independent freelancers, agencies and builders - all well versed with BuildShip.
- 🛟Send a Support Request
Got a specific question on your workflows / project or want to report a bug? Send a us a request using the "Support" button directly from your BuildShip Dashboard.
- ⭐️Feature Request
Something missing in BuildShip for you? Share on the #FeatureRequest channel on Discord. Also browse and cast your votes on other feature requests.