Core Nodes
Empty Script

Script Node

A Script Node is a flexible building block in your workflow automation system. It provides a blank canvas for you to write your custom logic.

Users can configure input parameters, specify the output format, and add metadata to describe the node's purpose and appearance.

script node

Customizing the Script Node

Node Logic

The core of a Script Node is its logic, where you define the custom behavior of the node. This logic is typically written in JavaScript/TypeScript.

script node

Below is an example of a Script Logic for generating QR codes:

import { toDataURL } from 'qrcode';
 
export default async function generateQRCode({ url }) {
  const qrCodeDataURL = await toDataURL(url);
  return qrCodeDataURL;
}

In the above example, we import the toDataURL function from the qrcode NPM Library (opens in a new tab) and create an asynchronous function generateQRCode. It takes an input parameter url, generates a QR code image, and returns its data URL.

Input Parameters

Input parameters are values that users can configure when using the Node. These parameters can be set in the form UI or via JSON schema.

script node

Here's the input configuration (in JSON) for the QR code generation node:

{
  "type": "object",
  "properties": {
    "url": {
      "buildship": {
        "index": 0
      },
      "description": "The URL to generate a QR code for",
      "title": "URL",
      "type": "string"
    }
  },
  "required": ["url"]
}

Here,

  • type: Specifies that the input is an object.
  • properties: Defines the available input properties. In this case, we have a single property, "url."
  • url: Describes the "url" property. It has a title, description, and data type (string). The "buildship" section includes an index, which determines the order in which this input is displayed to users. The "required" field indicates that the "url" parameter is mandatory.

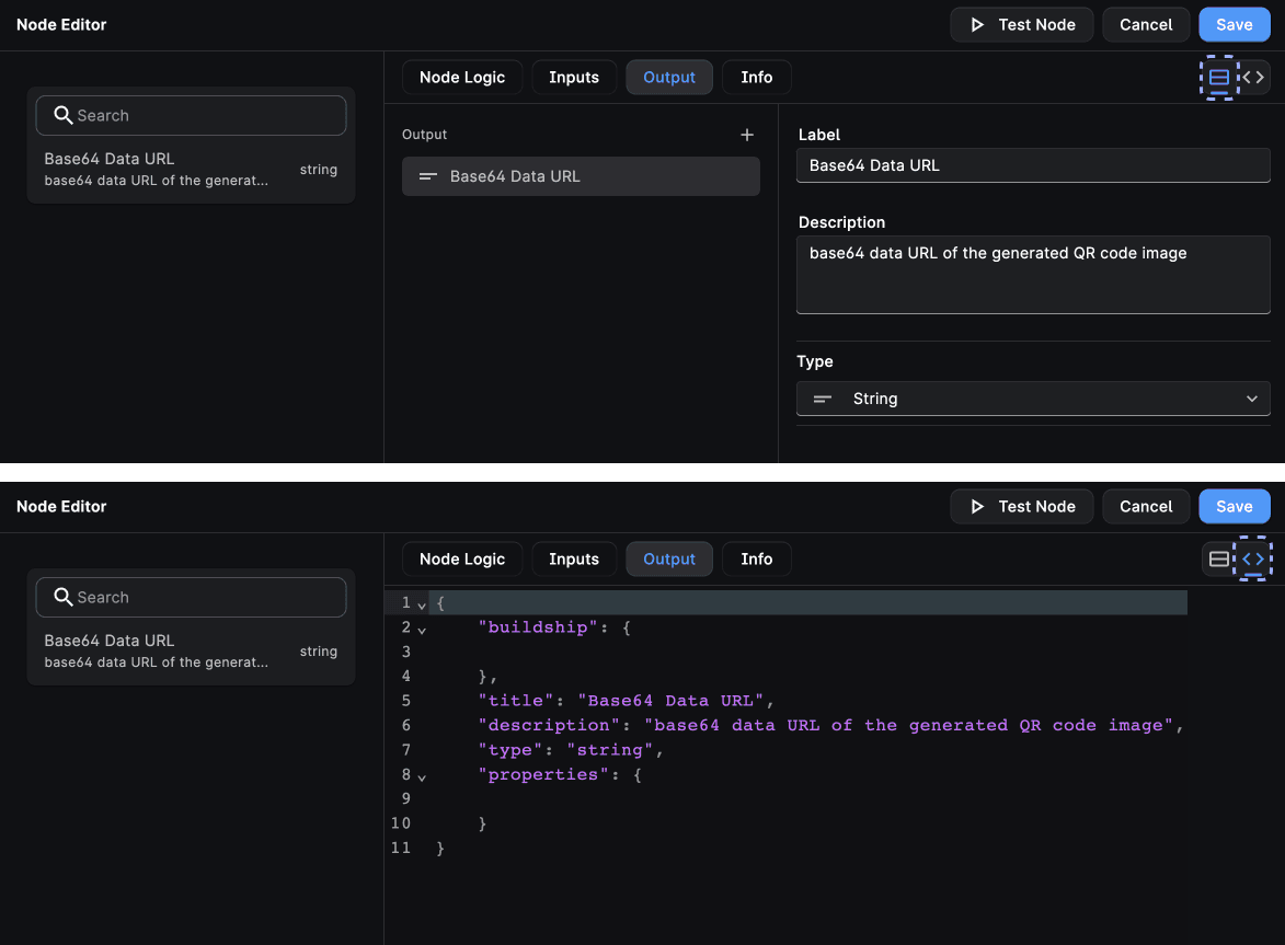
Output Format

You can specify the output format of the node to inform users about what to expect from this node.

script node

For the QR code generation node, the output format is as follows:

{
  "buildship": {},
  "title": "Base64 Data URL",
  "description": "base64 data URL of the generated QR code image",
  "type": "string",
  "properties": {}
}

Here,

  • description: Provides a brief description of the output, which is the base64 data URL of the generated QR code image.
  • type: Indicates that the output is of type "string."

Node Metadata

Node metadata allows you to provide information about the node's appearance and purpose.

script node

Here's an example of metadata for the QR code generation node:

{
  "icon": {
    "svg": "<path d=\"M15 21h-2v-2h2v2zm-2-7h-2v5h2v-5zm8-2h-2v4h2v-4zm-2-2h-2v2h2v-2zM7 12H5v2h2v-2zm-2-2H3v2h2v-2zm7-5h2V3h-2v2zm-7.5-.5v3h3v-3h-3zM8 9H4c-.55 0-1-.45-1-1V4c0-.55.45-1 1-1h4c.55 0 1 .45 1 1v4c0 .55-.45 1-1 1zm-3.5 7.5v3h3v-3h-3zM8 21H4c-.55 0-1-.45-1-1v-4c0-.55.45-1 1-1h4c.55 0 1 .45 1 1v4c0 .55-.45 1-1 1zm8.5-16.5v3h3v-3h-3zM20 9h-4c-.55 0-1-.45-1-1V4c0-.55.45-1 1-1h4c.55 0 1 .45 1 1v4c0 .55-.45 1-1 1zm-1 10v-3h-4v2h2v3h4v-2h-2zm-2-7h-4v2h4v-2zm-4-2H7v2h2v2h2v-2h2v-2zm1-1V7h-2V5h-2v4h4zM6.75 5.25h-1.5v1.5h1.5v-1.5zm0 12h-1.5v1.5h1.5v-1.5zm12-12h-1.5v1.5h1.5v-1.5z\"></path>",
    "type": "SVG"
  },
  "name": "Generate QR Code",
  "description": "Generates a QR code for the given URL and returns the QR code's URL",
  "id": "generate-qr-code"
}

Here,

  • icon: The node's icon, represented as an SVG path. It's defined in the SVG format.
  • name: The name of the node, which is "Generate QR Code" in this case.
  • description: A brief description of the node's purpose.
  • id: A unique identifier for the node, which can be useful for the Save to Library feature coming soon! 🚀

This metadata helps users quickly identify the node and understand its purpose.

Need Help?

  • 💬
    Join BuildShip Community

    An active and large community of no-code / low-code builders. Ask questions, share feedback, showcase your project and connect with other BuildShip enthusiasts.

  • 🙋
    Hire a BuildShip Expert

    Need personalized help to build your product fast? Browse and hire from a range of independent freelancers, agencies and builders - all well versed with BuildShip.

  • 🛟
    Send a Support Request

    Got a specific question on your workflows / project or want to report a bug? Send a us a request using the "Support" button directly from your BuildShip Dashboard.

  • ⭐️
    Feature Request

    Something missing in BuildShip for you? Share on the #FeatureRequest channel on Discord. Also browse and cast your votes on other feature requests.