Node Inputs

Input parameters for a node are variables or values that can be provided as input to the node when it is executed. These parameters serve as the data that the node needs to perform its specific task.

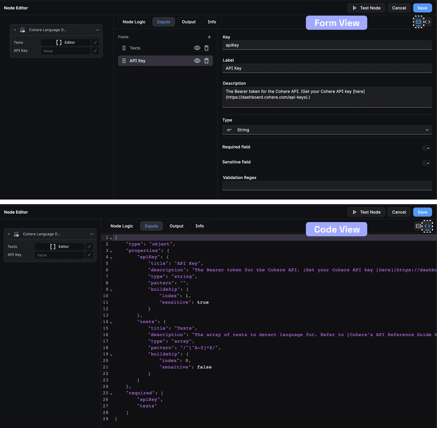
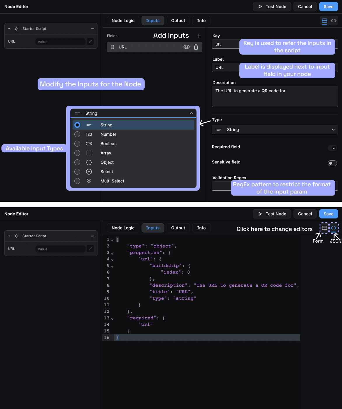
The input parameters for a node are defined in the node's Inputs section. These parameters can be set in the form UI or via JSON schema.

script node

Structure of the Input Configuration

💡

Open the Inputs section in the code view to see it as a JSON object.

The input configuration is a JSON object that defines the input parameters for a node.

Import

Let's understand the structure using an example, here's a sample input configuration for a node:

{
  "type": "object",
  "properties": {
    "apiKey": {
      "title": "API Key",
      "description": "The Bearer token for the Cohere API. (Get your Cohere API key [here](https://dashboard.cohere.com/api-keys).)",
      "type": "string",
      "pattern": "",
      "buildship": {
        "index": 1,
        "sensitive": true
      }
    },
    "texts": {
      "title": "Texts",
      "description": "The array of texts to detect language for. Refer to [Cohere's API Reference Guide here](https://docs.cohere.com/reference/detect-language-1)",
      "type": "array",
      "pattern": "/^[^A-Z]*$/",
      "buildship": {
        "index": 0,
        "sensitive": false
      }
    }
  },
  "required": ["apiKey", "texts"]
}

It has the following structure:

  • properties: This is an object containing the definition of individual input parameters. In your example, it defines two input parameters: apiKey and texts.

  • type: This specifies the overall data type of the input. In this case, it is set as "object," indicating that the input parameters are organized within an object structure.

  • required: This is an array that can list any required parameters, but it's currently empty, indicating that none of the parameters are mandatory.

Input Parameter Definition

Import

The input parameters are defined as follows:

  • title: The user-friendly title or label for the input parameter, which is "API Key" in this case.
  • description: Additional information or description of the parameter, which is "Cohere API Key."
  • type: Specifies the data type of the parameter, which is "string."
  • pattern: An optional field, typically used for validating the input value. In this example, it's an empty string.
  • buildship: An object that includes additional metadata for the parameter, such as its index within the list of parameters and whether it is marked as sensitive (containing sensitive or private data).

Need Help?

  • 💬
    Join BuildShip Community

    An active and large community of no-code / low-code builders. Ask questions, share feedback, showcase your project and connect with other BuildShip enthusiasts.

  • 🙋
    Hire a BuildShip Expert

    Need personalized help to build your product fast? Browse and hire from a range of independent freelancers, agencies and builders - all well versed with BuildShip.

  • 🛟
    Send a Support Request

    Got a specific question on your workflows / project or want to report a bug? Send a us a request using the "Support" button directly from your BuildShip Dashboard.

  • ⭐️
    Feature Request

    Something missing in BuildShip for you? Share on the #FeatureRequest channel on Discord. Also browse and cast your votes on other feature requests.