Node Output

Output configuration for a node involves specifying how the node will produce and format its output data. It defines the structure and content of the data that the node will generate as a result of its execution.

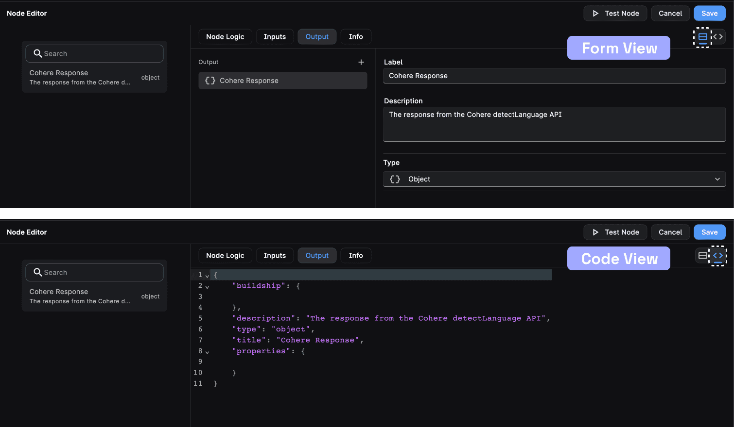
The output configuration is defined in the output section of the node configuration file. These parameters can be set in the form UI or via JSON schema.

output1

Structure of the Output Configuration

The structure is a JSON object that defines the output configuration for a node.

Let's understand the structure using an example, here's a sample output configuration for a node:

{
  "buildship": {},
  "description": "The response from the Cohere detectLanguage API",
  "type": "object",
  "title": "Cohere Response",
  "properties": {}
}
  • description: This field provides a brief description of the output. In this case, it describes the output as "The response from the Cohere detectLanguage API."

  • type: Specifies the overarching data type of the output, which is "object." This indicates that the output data will be structured as a JSON object.

  • title: This is a user-friendly title or label for the output, which is "Cohere Response" in this example.

  • properties: This field is typically used to define the individual components or variables within the output data. However, in this example, it's empty, which means that there are no specific properties defined for the output.

Need Help?

  • 💬
    Join BuildShip Community

    An active and large community of no-code / low-code builders. Ask questions, share feedback, showcase your project and connect with other BuildShip enthusiasts.

  • 🙋
    Hire a BuildShip Expert

    Need personalized help to build your product fast? Browse and hire from a range of independent freelancers, agencies and builders - all well versed with BuildShip.

  • 🛟
    Send a Support Request

    Got a specific question on your workflows / project or want to report a bug? Send a us a request using the "Support" button directly from your BuildShip Dashboard.

  • ⭐️
    Feature Request

    Something missing in BuildShip for you? Share on the #FeatureRequest channel on Discord. Also browse and cast your votes on other feature requests.