Crawler 🕷️

Extract data from an entire website by crawling through and scraping all its pages.

Using the Crawler Node

The Crawler node performs parallel crawling of web pages using headless Chrome with Puppeteer. Imagine you want to scrape https://www.buildship.com (or any other website) and all its linked pages. You can use the Crawler node to achieve this. The node accepts these parameters:

  • Website URL (required): The URL of the website to start crawling.

  • Selector (optional): The HTML selector to grab the inner text from.

  • Max Concurrency (optional): Number of crawls to run in parallel (max limit: 20).

  • Max Requests Per Crawl (optional): Max requests to be executed per crawl (max limit: 50). Useful to limit the number of pages to crawl.

  • Proxy URLs (optional): List of proxy urls to be used automatically by crawler for all connections.

  • Crawl ID (optional): Use crawlId returned from previous crawling to continue crawling remaining urls. This is useful when you want to continue crawling from where you left off.

Usage Example: Suppose you want to scrape all the pages of https://www.buildship.com:

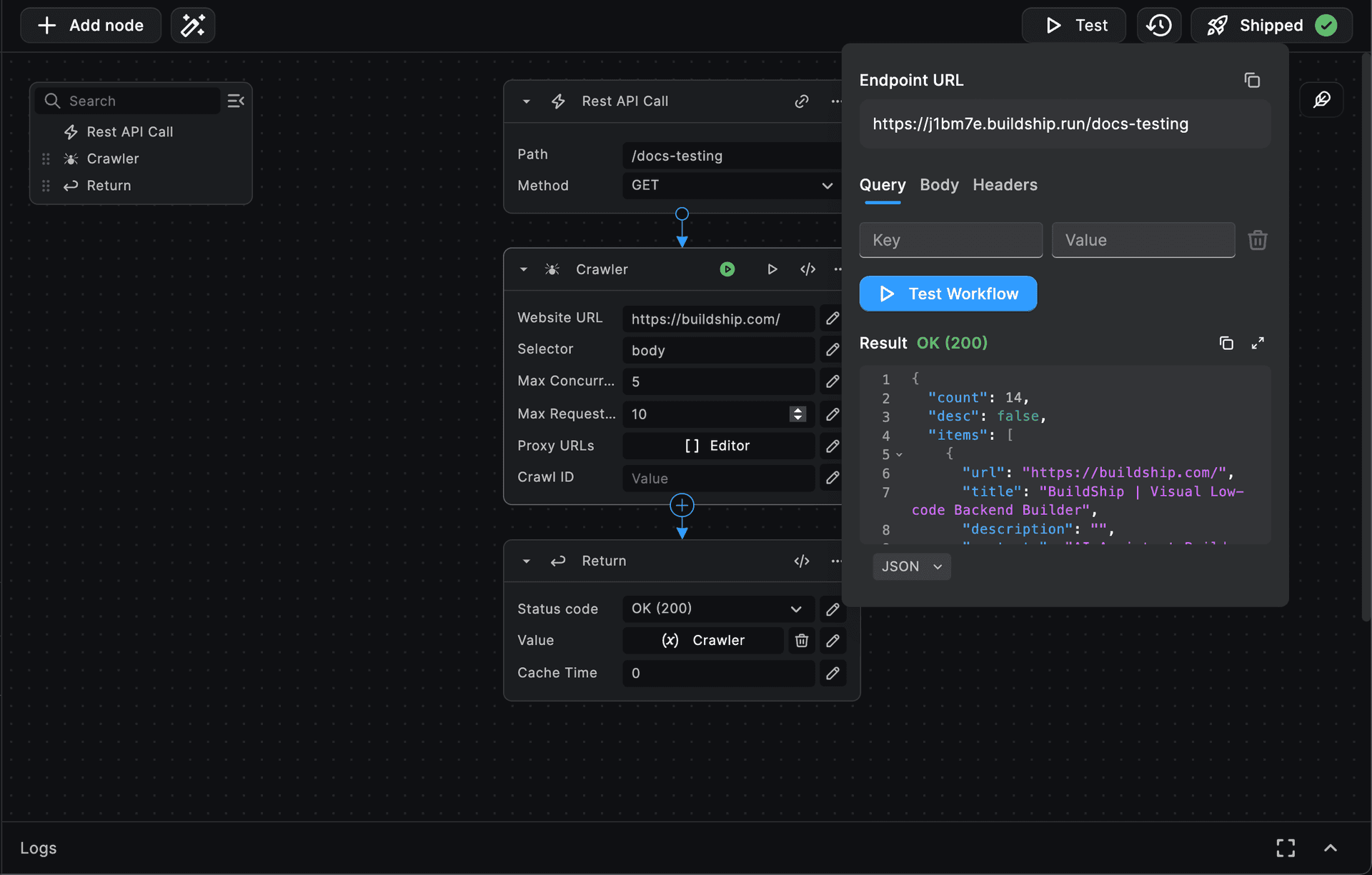
To begin we can setup the crawler node, set the URL to https://www.buildship.com and the selector to body. Let's also set the maxConcurrency to 5 and maxRequestsPerCrawl to 10.


Buildship crawler result

So after execution, the Crawler node output will look something like below:

{
  // Total pages crawled
  "count": 14,
  "desc": false,
  // Crawled pages
  "items": [
    {
      "url": "https://buildship.com/", // URL of the page
      "title": "BuildShip | Visual Low-code Backend Builder", // Title of the page
      "description": "",
      "contents": "AI Assistant Builder is here - Create Chatbots on your own data 👉...", // Scraped content of the page
      "urls": ["https://buildship.com/assistant-api"] // List of URLs found in the page
    },
    ...
  ]
}

NOTE: See this link for a complete sample output of the Crawler node used to scrape the Buildship website: Crawler Node Output.

Need Help?

  • 💬
    Join BuildShip Community

    An active and large community of no-code / low-code builders. Ask questions, share feedback, showcase your project and connect with other BuildShip enthusiasts.

  • 🙋
    Hire a BuildShip Expert

    Need personalized help to build your product fast? Browse and hire from a range of independent freelancers, agencies and builders - all well versed with BuildShip.

  • 🛟
    Send a Support Request

    Got a specific question on your workflows / project or want to report a bug? Send a us a request using the "Support" button directly from your BuildShip Dashboard.

  • ⭐️
    Feature Request

    Something missing in BuildShip for you? Share on the #FeatureRequest channel on Discord. Also browse and cast your votes on other feature requests.